通过


架构设计器

Visual Studio Code 的 MSSQL 扩展中的架构设计器提供了一个图形环境,用于可视化、设计和管理数据库架构,而无需编写 Transact-SQL (T-SQL) 语句。

显示数据库架构图的架构设计器概述的屏幕截图。

特点

架构设计器提供以下功能:

  • 使用交互式关系图可视化数据库结构。
  • 创建或编辑表、外键、主键和约束。
  • 搜索、拖放、筛选、缩放、使用微型地图和自动排列图表来高效导航和自定义。
  • 导出用于文档或共享的架构图。
  • 自动生成并查看表示架构更改的只读 T-SQL 脚本。
  • 使用“发布更改”功能查看和应用对数据库的更改。

打开架构设计器

右键单击对象资源管理器中的数据库,然后从菜单中选择 “设计架构 ”。 此作将打开架构设计器视图,然后允许你查看可视数据库关系图。

用于在 Visual Studio Code MSSQL 扩展中打开架构设计器的入口点的屏幕截图。

进入架构设计器后,可以找到具有各种导航功能的画布。 下面介绍了如何绕过:

  • 平移和缩放:选择并拖动画布上的任意位置以在图表中平移。 使用鼠标滚轮或触控板手势放大和缩小,以获取更近或更广泛的视图。

  • 微型地图:使用内置微型地图(位于设计器右下角)快速导航大型或复杂架构。

    用于快速导航的架构设计器中迷你地图功能的屏幕截图。

  • 拖放:通过在画布上拖动元素来重新排列表和关系。 此选项可帮助你创建对你或你的团队有意义的布局。

  • 搜索和筛选:使用搜索框(Ctrl+FCmd+F)查找特定表或列。 应用筛选器以专注于架构的某些部分或隐藏不相关的元素。

  • 自动排列:默认情况下,图表自动排列在可读布局中。 如果手动重新定位表并想要重置视图,请选择 “自动排列 ”按钮以重新组织表。

了解表结构和关系

输入架构设计器视图时,可以看到数据库表的可视化效果。 每个表显示其架构和表名称、列、数据类型和主键,显示为键图标。

表结构的屏幕截图,其中显示了架构设计器中的列、数据类型和主键。

外键关系通过列间的连接箭头来显示。 例如,在上图中,AddressID表中的列CustomerAddress引用表中的AddressIDAddress列,直观地表示它们之间的关系。

添加或编辑表

选择顶部工具栏中的 “添加表 ”以添加新表。 选择关系图中表格上的铅笔图标以编辑该表。

用于在架构设计器中添加或修改表详细信息的表编辑器面板的屏幕截图。

此作将在侧面板中的“表编辑器”中打开“表”选项卡。 您可以:

  • 选择或更改架构
  • 定义表名称
  • 添加名称、数据类型、默认值和约束的新列
  • 将一个或多个列标记为主键
  • 根据需要删除或更新现有列

选择保存以应用更改。 关系图会更新以反映更改。 有关更高级的表编辑功能(如创建索引或设置约束规则),请使用 Visual Studio Code 的 MSSQL 扩展中的表设计器

添加或编辑外键关系

若要管理外键关系,请在关系图中的表中选择省略号(...),然后选择“ 管理关系”。

架构设计器中关系管理入口点的屏幕截图。

此选项将在“表编辑器”侧面板中打开“外键”选项卡,可在其中:

  • 通过引用其他表中的主键来添加新的外键关系
  • 定义外键名称
  • 编辑现有外键以更新或更正关系

架构设计器中外键关系管理面板的屏幕截图。

更改会自动显示在视觉关系图中,箭头显示每个关系的方向。

表示架构设计器中表之间的外键关系的箭头的屏幕截图。

或者,可以通过直接在关系图中将箭头从一列拖动到另一列来创建关系。 此方法定义所选列之间的一对一关系。

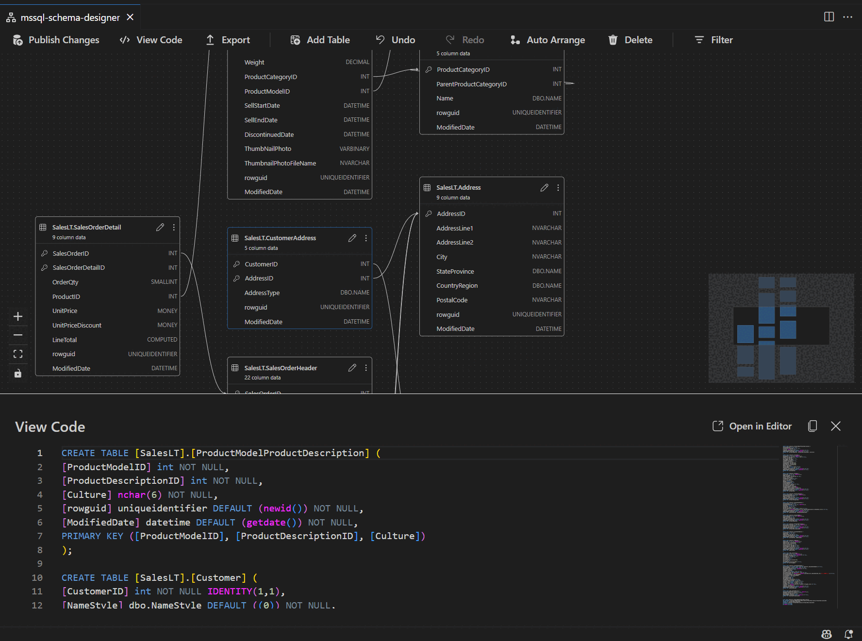
在脚本窗格中查看架构定义

在功能区工具栏中,选择 “查看代码 ”按钮以打开底部窗格。 此窗格显示一个只读的 T-SQL 脚本,该脚本实时展示在架构设计器上执行的操作。

代码视图窗格的屏幕截图,其中显示了架构设计器生成的 T-SQL 脚本。

审核并发布更改

完成编辑表或关系后,选择顶部工具栏中的 “发布更改 ”。 此操作将会生成一份更改汇总报告,其中列出了对架构的所有待处理的修改。

架构设计器中发布更改功能的屏幕截图,其中汇总了架构修改。

仔细查看报告。 选中确认框以确认并接受与应用更改相关的任何潜在风险。 此过程使用 DacFX(数据层应用程序框架)部署架构更新。

GitHub Copilot 集成

架构设计器支持 GitHub Copilot 进行 AI 辅助架构设计。 可以使用自然语言创建架构、修改现有架构、通过差异视图查看更改以及导入外部项目。 更改反映在视觉关系图和 T-SQL 脚本中。

有关在架构设计器中使用 GitHub Copilot 的详细说明,请参阅架构设计器中的 GitHub Copilot 集成(预览版)。

反馈和支持

如果你有想法、反馈或想与社区互动,请加入讨论。https://aka.ms/vscode-mssql-discussions 若要报告 bug,请访问 https://aka.ms/vscode-mssql-bug。 若要请求新功能,请转到 https://aka.ms/vscode-mssql-feature-request