Visual Studio を使用した web 配置の ASP.NET: データベースの配置の準備

スタート プロジェクトのダウンロード

このチュートリアル シリーズでは、Visual Studio 2012 または Visual Studio 2010 を使用して、ASP.NET Web アプリケーションを Azure App Service Web Apps またはサード パーティのホスティング プロバイダーにデプロイ (発行) する方法について説明します。 シリーズの詳細については、シリーズ の最初のチュートリアルを参照してください。

概要

このチュートリアルでは、プロジェクトをデータベース配置の準備をする方法について説明します。 アプリケーションの 2 つのデータベース内のデータベース構造とデータの一部 (すべてではない) を、テスト、ステージング、運用環境にデプロイする必要があります。

通常、アプリケーションを開発するときに、ライブ サイトに展開しないデータベースにテスト データを入力します。 ただし、デプロイする運用データがある場合もあります。 このチュートリアルでは、Contoso University プロジェクトを構成し、デプロイ時に正しいデータが含まれるように SQL スクリプトを準備します。

リマインダー: チュートリアルを進める際にエラー メッセージが表示されたり、何かが機能しない場合は、 必ずトラブルシューティング ページを確認してください。

SQL Server Express ローカルDB

サンプル アプリケーションでは、SQL Server Express LocalDB を使用します。 SQL Server Express は、SQL Server の無料エディションです。 これは、SQL Server の完全なバージョンと同じデータベース エンジンに基づいているため、開発中に一般的に使用されます。 SQL Server Express を使用してテストし、アプリケーションが運用環境で同じように動作することを確認できます。ただし、SQL Server のエディションによって異なる機能にはいくつかの例外があります。

LocalDB は SQL Server Express の特別な実行モードであり、 データベースを.mdf ファイルとして操作できます。 通常、LocalDB データベース ファイルは Web プロジェクトの App_Data フォルダーに保持されます。 SQL Server Express のユーザー インスタンス機能を使用して .mdf ファイルを操作することもできますが、ユーザー インスタンス機能は非推奨です。そのため、.mdf ファイルを操作する場合は LocalDB をお勧めします。

通常、SQL Server Express は運用環境の Web アプリケーションには使用されません。 特に LocalDB は、IIS で動作するように設計されていないため、Web アプリケーションでの運用環境での使用はお勧めしません。

Visual Studio 2012 では、LocalDB は既定で Visual Studio と共にインストールされます。 Visual Studio 2010 以前のバージョンでは、SQL Server Express (LocalDB なし) が Visual Studio と共に既定でインストールされます。そのため、 このシリーズの最初のチュートリアルの前提条件の 1 つとしてインストールしました。

LocalDB を含む SQL Server エディションの詳細については、SQL Server データベースの操作に関する次のリソースを参照してください。

Entity Framework とユニバーサル プロバイダー

データベース アクセスの場合、Contoso University アプリケーションには、.NET Framework に含まれていないため、アプリケーションと共に展開する必要がある次のソフトウェアが必要です。

このソフトウェアは NuGet パッケージに含まれているため、プロジェクトは既にセットアップされているため、必要なアセンブリがプロジェクトと共に配置されます。 (リンクは、これらのパッケージの現在のバージョンを指しています。これは、このチュートリアル用にダウンロードしたスターター プロジェクトにインストールされているバージョンよりも新しい可能性があります)。

Azure ではなくサード パーティのホスティング プロバイダーにデプロイする場合は、必ず Entity Framework 5.0 以降を使用してください。 以前のバージョンの Code First Migrations では完全信頼が必要であり、ほとんどのホスティング プロバイダーは中程度の信頼でアプリケーションを実行します。 中信頼の詳細については、「 テスト環境として IIS に展開する 」チュートリアルを参照してください。

アプリケーション データベースのデプロイ用に Code First Migrations を構成する

Contoso University アプリケーション データベースは Code First によって管理され、Code First Migrations を使用してデプロイします。 Code First Migrations を使用したデータベースのデプロイの概要については、 このシリーズの最初のチュートリアルを参照してください。

アプリケーション データベースをデプロイする場合、通常は、すべてのデータを含む開発データベースを運用環境にデプロイするだけではありません。その中のデータの多くは、おそらくテスト目的でのみ存在するためです。 たとえば、テスト データベース内の学生の名前は架空のものです。 一方、多くの場合、データをまったく含まないデータベース構造だけをデプロイすることはできません。 テスト データベース内のデータの一部は実際のデータであり、ユーザーがアプリケーションの使用を開始するときにそこに存在する必要があります。 たとえば、データベースに、有効な成績値または実際の部署名を含むテーブルがあるとします。

この一般的なシナリオをシミュレートするには、運用環境に存在するデータのみをデータベースに挿入する Code First Migrations Seed メソッドを構成します。 この Seed メソッドは、Code First が運用環境でデータベースを作成した後に運用環境で実行されるため、テスト データを挿入しないでください。

移行がリリースされる前の以前のバージョンの Code First では、 Seed メソッドでもテスト データを挿入するのが一般的でした。開発時にモデルが変更されるたびに、データベースを完全に削除して最初から再作成する必要があるためです。 Code First Migrations では、データベースの変更後もテスト データが保持されるため、 Seed メソッドにテスト データを含める必要はありません。 ダウンロードしたプロジェクトでは、初期化子クラスの Seed メソッドにすべてのデータを含むメソッドが使用されます。 このチュートリアルでは、その初期化子クラスを無効にし、移行を有効にします。 次に、Migrations 構成クラスの Seed メソッドを更新して、運用環境に挿入するデータのみを挿入します。

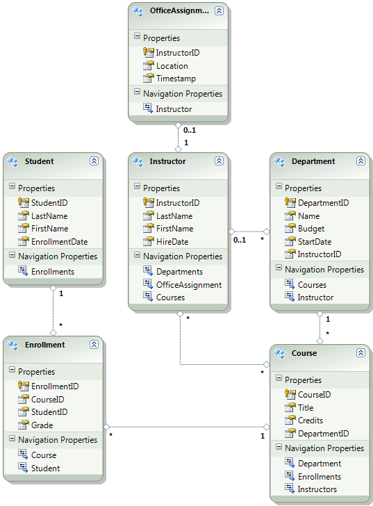
次の図は、アプリケーション データベースのスキーマを示しています。

School_database_diagram

これらのチュートリアルでは、サイトを最初に展開するときに、 Student テーブルと Enrollment テーブルを空にする必要があることを前提としています。 他のテーブルには、アプリケーションの稼働時に事前に読み込む必要があるデータが含まれています。

初期化子を無効にする

Code First Migrations を使用するため、 DropCreateDatabaseIfModelChanges Code First 初期化子を使用する必要はありません。 この初期化子のコードは、ContosoUniversity.DAL プロジェクトの SchoolInitializer.cs ファイルにあります。 appSettings ファイルの 要素に設定すると、アプリケーションがデータベースに初めてアクセスしようとするたびに、この初期化子が実行されます。

<appSettings>
  <add key="Environment" value="Dev" />
  <add key="DatabaseInitializerForType ContosoUniversity.DAL.SchoolContext, ContosoUniversity.DAL" value="ContosoUniversity.DAL.SchoolInitializer, ContosoUniversity.DAL" />
</appSettings>

アプリケーション Web.config ファイルを開き、Code First 初期化子クラスを指定する add 要素を削除またはコメント アウトします。 appSettings要素は次のようになります。

<appSettings>
  <add key="Environment" value="Dev" />
</appSettings>

初期化子クラスを指定するもう 1 つの方法は、Database.SetInitializer ファイルの Application_Start メソッドでを呼び出すことです。 そのメソッドを使用して初期化子を指定するプロジェクトで Migrations を有効にする場合は、そのコード行を削除します。

Visual Studio 2013 を使用している場合は、手順 2 から 3 の間に次の手順を追加します。(a) PMC で「update-package entityframework -version 6.1.1」と入力して、EF の現在のバージョンを取得します。 (b) プロジェクトをビルドしてビルド エラーの一覧を取得し、修正します。 存在しなくなった名前空間の using ステートメントを削除し、右クリックして [解決] をクリックして必要な場所に using ステートメントを追加し、System.Data.EntityState の出現箇所を System.Data.Entity.EntityState に変更します。

Code First Migrations の有効化

  1. (ContosoUniversity.DAL ではなく) ContosoUniversity プロジェクトがスタートアップ プロジェクトとして設定されていることを確認します。 ソリューション エクスプローラーで、ContosoUniversity プロジェクトを右クリックし、[スタートアップ プロジェクトとして設定] を選択します。 Code First Migrations はスタートアップ プロジェクトを調べるので、データベース接続文字列を検索します。

  2. [ツール] メニューの [NuGet パッケージ マネージャー>パッケージ マネージャー コンソール] を選択します。

    パッケージ マネージャー コンソールの選択

  3. [パッケージ マネージャー コンソール] ウィンドウの上部にある既定のプロジェクトとして ContosoUniversity.DAL を選択し、PM>プロンプトで「enable-migrations」と入力します。

    「enable-migrations」コマンド

    ( enable-migrations コマンドが認識されないというエラーが発生した場合は、コマンド update-package EntityFramework を入力して再インストール してからやり直してください)。

    このコマンドは、ContosoUniversity.DAL プロジェクトに Migrations フォルダーを作成し、そのフォルダーに 2 つのファイル (移行の構成に使用できる Configuration.cs ファイルと、データベースを作成する最初の移行用 のInitialCreate.cs ファイル) を格納します。

    マイグレーションフォルダー

    Code First コンテキスト クラスを含むプロジェクト コマンドを実行する必要があるため、enable-migrationsの既定のプロジェクト ドロップダウン リストで DAL プロジェクトを選択しました。 そのクラスがクラス ライブラリ プロジェクト内にある場合、Code First Migrations は、ソリューションのスタートアップ プロジェクトでデータベース接続文字列を検索します。 ContosoUniversity ソリューションでは、Web プロジェクトがスタートアップ プロジェクトとして設定されています。 接続文字列を持つプロジェクトを Visual Studio のスタートアップ プロジェクトとして指定しない場合は、PowerShell コマンドでスタートアップ プロジェクトを指定できます。 コマンド構文を表示するには、コマンド get-help enable-migrationsを入力します。

    enable-migrations コマンドは、データベースが既に存在するため、最初の移行を自動的に作成しました。 別の方法として、Migrations にデータベースを作成してもらう方法があります。 これを行うには、移行を有効にする前に、 サーバー エクスプローラー または SQL Server オブジェクト エクスプローラー を使用して ContosoUniversity データベースを削除します。 移行を有効にした後、"add-migration InitialCreate" コマンドを入力して、最初の移行を手動で作成します。 その後、"update-database" コマンドを入力してデータベースを作成できます。

Seed メソッドを設定する

このチュートリアルでは、Code First Migrations Seed クラスのConfiguration メソッドにコードを追加することで、固定データを追加します。 Code First Migrations は、移行のたびに Seed メソッドを呼び出します。

Seedメソッドは移行のたびに実行されるため、最初の移行後にテーブルにデータが既に存在します。 この状況を処理するには、 AddOrUpdate メソッドを使用して、既に挿入されている行を更新するか、まだ存在しない場合は挿入します。 AddOrUpdate方法は、シナリオに最適な選択肢ではない可能性があります。 詳細については、Julie Lerman のブログの EF 4.3 AddOrUpdate メソッドに注意 してください。

  1. Configuration.cs ファイルを開き、Seed メソッドのコメントを次のコードに置き換えます。

    var instructors = new List<Instructor>
    {   
        new Instructor { FirstMidName = "Kim",     LastName = "Abercrombie", HireDate = DateTime.Parse("1995-03-11"), OfficeAssignment = new OfficeAssignment { Location = "Smith 17" } },
        new Instructor { FirstMidName = "Fadi",    LastName = "Fakhouri",    HireDate = DateTime.Parse("2002-07-06"), OfficeAssignment = new OfficeAssignment { Location = "Gowan 27" } },
        new Instructor { FirstMidName = "Roger",   LastName = "Harui",       HireDate = DateTime.Parse("1998-07-01"), OfficeAssignment = new OfficeAssignment { Location = "Thompson 304" } },
        new Instructor { FirstMidName = "Candace", LastName = "Kapoor",      HireDate = DateTime.Parse("2001-01-15") },
        new Instructor { FirstMidName = "Roger",   LastName = "Zheng",       HireDate = DateTime.Parse("2004-02-12") }
    };
    instructors.ForEach(s => context.Instructors.AddOrUpdate(i => i.LastName, s));
    context.SaveChanges();
    
    var departments = new List<Department>
    {
        new Department { Name = "English",     Budget = 350000, StartDate = DateTime.Parse("2007-09-01"), PersonID = 1 },
        new Department { Name = "Mathematics", Budget = 100000, StartDate = DateTime.Parse("2007-09-01"), PersonID = 2 },
        new Department { Name = "Engineering", Budget = 350000, StartDate = DateTime.Parse("2007-09-01"), PersonID = 3 },
        new Department { Name = "Economics",   Budget = 100000, StartDate = DateTime.Parse("2007-09-01"), PersonID = 4 }
    };
    departments.ForEach(s => context.Departments.AddOrUpdate(d => d.Name, s));
    context.SaveChanges();
    
    var courses = new List<Course>
    {
        new Course { CourseID = 1050, Title = "Chemistry",      Credits = 3, DepartmentID = 3 },
        new Course { CourseID = 4022, Title = "Microeconomics", Credits = 3, DepartmentID = 4 },
        new Course { CourseID = 4041, Title = "Macroeconomics", Credits = 3, DepartmentID = 4 },
        new Course { CourseID = 1045, Title = "Calculus",       Credits = 4, DepartmentID = 2 },
        new Course { CourseID = 3141, Title = "Trigonometry",   Credits = 4, DepartmentID = 2 },
        new Course { CourseID = 2021, Title = "Composition",    Credits = 3, DepartmentID = 1 },
        new Course { CourseID = 2042, Title = "Literature",     Credits = 4, DepartmentID = 1 }
    };
    courses.ForEach(s => context.Courses.AddOrUpdate(s));
    context.SaveChanges();
    
    courses[0].Instructors.Add(instructors[0]);
    courses[0].Instructors.Add(instructors[1]);
    courses[1].Instructors.Add(instructors[2]);
    courses[2].Instructors.Add(instructors[2]);
    courses[3].Instructors.Add(instructors[3]);
    courses[4].Instructors.Add(instructors[3]);
    courses[5].Instructors.Add(instructors[3]);
    courses[6].Instructors.Add(instructors[3]);
    context.SaveChanges();
    
  2. Listへの参照に赤い波線が引かれているのは、その名前空間に対するusingステートメントがまだないためです。 Listのいずれかのインスタンスを右クリックし、[解決] をクリックし、[System.Collections.Generic の使用] をクリックします。

    using ステートメントで解決する

    このメニューを選択すると、ファイルの先頭付近にある using ステートメントに次のコードが追加されます。

    using System.Collections.Generic;
    
  3. Ctrl キーを押しながらSHIFT-B キーを押してプロジェクトをビルドします。

これで、 ContosoUniversity データベースをデプロイする準備ができました。 アプリケーションをデプロイした後、アプリケーションを初めて実行し、データベースにアクセスするページに移動すると、Code First によってデータベースが作成され、この Seed メソッドが実行されます。

Seed メソッドにコードを追加することは、固定データをデータベースに挿入できるさまざまな方法の 1 つです。 別の方法として、各移行クラスの Up メソッドと Down メソッドにコードを追加します。 UpメソッドとDown メソッドには、データベースの変更を実装するコードが含まれています。 これらの例については、 データベース更新 プログラムのデプロイに関するチュートリアルを参照してください。

Sql メソッドを使用して SQL ステートメントを実行するコードを記述することもできます。 たとえば、Department テーブルに Budget 列を追加していて、移行の一環としてすべての部門予算を $1,000.00 に初期化する場合は、その移行の Up 方法に次のコード行を追加できます。

Sql("UPDATE Department SET Budget = 1000");

メンバーシップ データベースのデプロイ用のスクリプトを作成する

Contoso University アプリケーションは、ASP.NET メンバーシップ システムとフォーム認証を使用して、ユーザーの認証と承認を行います。 [ クレジットの更新] ページには、管理者ロールのユーザーのみがアクセスできます。

アプリケーションを実行し、[ コース] をクリックし、[ クレジットの更新] をクリックします。

[クレジットの更新] をクリックする

[クレジットの更新] ページには管理者特権が必要なため、[ログイン] ページが表示されます。

ユーザー名として admin を入力し、パスワードとして devpwd を入力し、[ ログイン] をクリックします。

ログイン ページ

[ クレジットの更新] ページが表示されます。

[クレジット情報の更新] ページ

ユーザーとロールの情報は、Web.config ファイルの DefaultConnection 接続文字列で指定された aspnet-ContosoUniversity データベースにあります。

このデータベースは Entity Framework Code First によって管理されていないため、移行を使用してデプロイすることはできません。 dbDacFx プロバイダーを使用してデータベース スキーマをデプロイし、データベース テーブルに初期データを挿入するスクリプトを実行するように発行プロファイルを構成します。

Visual Studio 2013 では、新しい ASP.NET メンバーシップ システム (現在は ASP.NET Identity) が導入されました。 新しいシステムを使用すると、アプリケーション テーブルとメンバーシップ テーブルの両方を同じデータベースに保持でき、Code First Migrations を使用して両方をデプロイできます。 サンプル アプリケーションでは、以前の ASP.NET メンバーシップ システムを使用します。これは、Code First Migrations を使用してデプロイすることはできません。 このメンバーシップ データベースを展開する手順は、Entity Framework Code First によって作成されていない SQL Server データベースをアプリケーションで展開する必要がある他のシナリオにも適用されます。

ここでは、通常、開発中と同じデータを運用環境に含めないでください。 サイトを初めて展開する場合、テスト用に作成したユーザー アカウントの大部分またはすべてを除外するのが一般的です。 したがって、ダウンロードしたプロジェクトには、開発ユーザーとの aspnet-ContosoUniversity.mdf と運用ユーザーとの aspnet-ContosoUniversity-Prod.mdfという 2 つのメンバーシップ データベースがあります。 このチュートリアルでは、ユーザー名は 、adminnonadmin の両方のデータベースで同じです。 どちらのユーザーも、開発データベースにはパスワード devpwd を、運用データベースには prodpwd を持っています。

開発ユーザーをテスト環境にデプロイし、運用ユーザーをステージングと運用にデプロイします。 これを行うには、このチュートリアルで 2 つの SQL スクリプトを作成します。1 つは開発用、もう 1 つは運用環境用で、後のチュートリアルではそれらを実行するように発行プロセスを構成します。

メンバーシップ データベースには、アカウント パスワードのハッシュが格納されます。 あるコンピューターから別のコンピューターにアカウントを展開するには、ハッシュ ルーチンが移行先サーバーでソース コンピューターと異なるハッシュを生成しないようにする必要があります。 既定のアルゴリズムを変更しない限り、ASP.NET ユニバーサル プロバイダーを使用すると、同じハッシュが生成されます。 既定のアルゴリズムはHMACSHA256であり、Web.config ファイルの machineKey 要素の検証属性で指定されます。

SQL Server Management Studio (SSMS) を使用するか、サード パーティ製ツールを使用して、データ展開スクリプトを手動で作成できます。 このチュートリアルの残りの部分では、SSMS で実行する方法について説明しますが、SSMS をインストールして使用しない場合は、完成したバージョンのプロジェクトからスクリプトを取得し、ソリューション フォルダーに保存するセクションに進むことができます。

SSMS をインストールするには、ダウンロード センターからインストールします。[ENU\x64\SQLManagementStudio_x64_ENU.exe] または [ENU\x86\SQLManagementStudio_x86_ENU.exe] をクリックして、Microsoft SQL Server 2012 Express をインストールします。 お使いのシステムに対して間違ったものを選択した場合、インストールに失敗し、もう一方を試すことができます。

(これは 600 メガバイトのダウンロードであることに注意してください。インストールに時間がかかる場合があり、コンピューターの再起動が必要になります)。

SQL Server インストール センターの最初のページで、[ 新しい SQL Server スタンドアロン インストール] をクリックするか、既存のインストールに機能を追加し、指示に従って既定の選択肢を受け入れます。

開発データベース スクリプトを作成する

  1. SSMS を実行します。

  2. [サーバーへの接続] ダイアログ ボックスで、サーバーとして「(localdb)\v11.0」と入力し、[認証] を [Windows 認証] に設定したまま、[接続] をクリックします。

    SSMS サーバーに接続

  3. オブジェクト エクスプローラー ウィンドウで、[データベース] を展開し、aspnet-ContosoUniversity を右クリックし、[タスク] をクリックして、[スクリプトの生成] をクリックします。

    SSMS でスクリプトを生成する

  4. [ スクリプトの生成と発行 ] ダイアログ ボックスで、[ スクリプト オプションの設定] をクリックします。

    オブジェクトの選択 ステップはスキップできます。なぜなら、既定では データベース全体とすべてのデータベース オブジェクトをスクリプト化するためです。それが求めている設定です。

  5. 詳細設定をクリックします。

    SSMS スクリプト オプション

  6. [ スクリプトの詳細設定オプション ] ダイアログ ボックスで、[スクリプトする データの種類] まで下にスクロールし、ドロップダウン リストの [ データのみ ] オプションをクリックします。

  7. スクリプト USE DATABASE を False に変更します。 USE ステートメントは Azure SQL Database では有効ではなく、テスト環境での SQL Server Express へのデプロイには必要ありません。

    SSMS スクリプト データのみ、USE ステートメントなし

  8. OK をクリックします。

  9. [ スクリプトの生成と発行 ] ダイアログ ボックスの [ ファイル名 ] ボックスで、スクリプトを作成する場所を指定します。 ソリューション フォルダー (ContosoUniversity.sln ファイルがあるフォルダー) へのパスとファイル名を aspnet-data-dev.sqlに変更します。

  10. [ 次へ ] をクリックして [概要 ] タブに移動し、もう一度 [ 次へ ] をクリックしてスクリプトを作成します。

    作成された SSMS スクリプト

  11. [完了] をクリックします。

運用データベース スクリプトを作成する

実稼働データベースでプロジェクトを実行していないため、LocalDB インスタンスにまだアタッチされていません。 そのため、最初にデータベースをアタッチする必要があります。

  1. SSMS オブジェクト エクスプローラーで、[ データベース ] を右クリックし、[ アタッチ] をクリックします。

    SSMS 添付

  2. [ データベースのアタッチ ] ダイアログ ボックスで、[ 追加 ] をクリックし、 App_Data フォルダー内の aspnet-ContosoUniversity-Prod.mdf ファイルに移動します。

    SSMS で .mdf ファイルをアタッチに追加してください

  3. OK をクリックします。

  4. 前に使用したのと同じ手順に従って、運用ファイルのスクリプトを作成します。 スクリプト ファイルにaspnet-data-prod.sqlという名前を 付けます

まとめ

これで、両方のデータベースをデプロイする準備が整い、ソリューション フォルダーに 2 つのデータ配置スクリプトがあります。

データ配置スクリプト

次のチュートリアルでは、配置に影響するプロジェクト設定を構成し、配置されたアプリケーションで異なる必要がある設定の自動 Web.config ファイル変換を設定します。

詳細情報

NuGet の詳細については、「NuGet を使用したプロジェクト ライブラリの管理」および「NuGet ドキュメント」を参照してください。 NuGet を使用しない場合は、NuGet パッケージを分析して、インストール時の動作を判断する方法を学習する必要があります。 (たとえば、Web.config 変換の構成、ビルド時に実行する PowerShell スクリプトの構成など)NuGet のしくみの詳細については、「パッケージと構成ファイルとソース コード変換の作成と発行」を参照してください。