Condividi tramite


Introduzione a SSMA per SAP ASE (SybaseToSQL)

SQL Server Migration Assistant (SSMA) per SAP ASE consente di convertire rapidamente gli schemi di database SAP Adaptive Server Enterprise (ASE) in schemi di SQL Server o di database SQL di Azure, caricare gli schemi risultanti in SQL Server o nel database SQL di Azure ed eseguire la migrazione dei dati da SAP ASE a SQL Server o al database SQL di Azure.

Questo argomento presenta il processo di installazione e consente di acquisire familiarità con l'interfaccia utente di SSMA.

Installazione e gestione delle licenze di SSMA

Per usare SSMA, è prima necessario installare il programma client SSMA in un computer in grado di accedere sia all'istanza di origine di SAP ASE che all'istanza di destinazione di SQL Server o del database SQL di Azure. Per usare la migrazione dei dati sul lato server, è necessario installare il pacchetto di estensione e almeno uno dei provider SAP ASE (OLE DB o ADO.NET) nel computer che esegue SQL Server. Questi componenti supportano la migrazione dei dati e l'emulazione delle funzioni di sistema SAP ASE. Per istruzioni sull'installazione, vedere Installazione di SSMA per SAP ASE (SybaseToSQL).

Per avviare SSMA, fare clic su Start, scegliere Tutti i programmi, scegliere Microsoft SQL Server Migration Assistant per Sybasee quindi selezionare Microsoft SQL Server Migration Assistant per Sybase. La prima volta che si avvia SSMA, viene visualizzata una finestra di dialogo relativa alle licenze. Prima di poter usare SSMA, è necessario disporre di una licenza di SSMA usando un Windows Live ID. Le istruzioni di licenza sono incluse nelle istruzioni di installazione nell'argomento Installazione di SSMA per Sybase Client (SybaseToSQL).

Interfaccia utente di SSMA per SAP ASE

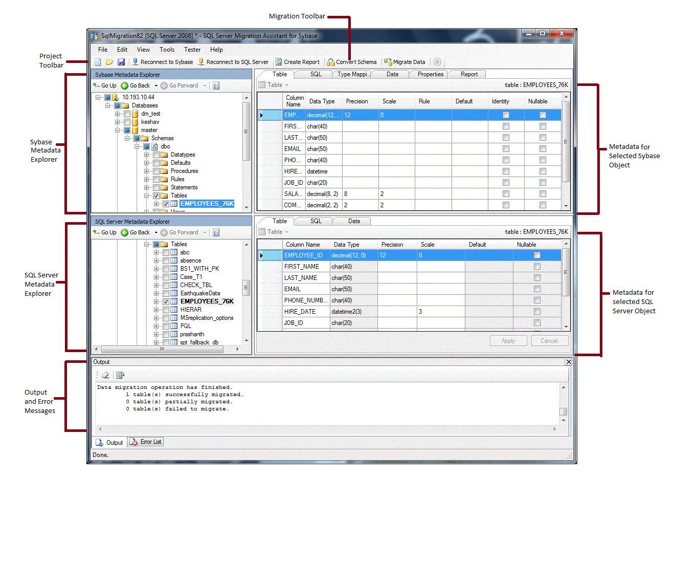
Dopo l'installazione e la licenza di SSMA, è possibile usare SSMA per eseguire la migrazione di database SAP ASE a SQL Server o al database SQL di Azure. Consente di acquisire familiarità con l'interfaccia utente di SSMA prima di iniziare. Il diagramma seguente mostra l'interfaccia utente per SSMA, inclusi gli esploratori di metadati, barre degli strumenti, riquadro di output e riquadro elenco errori.

SSMA per SAP ASE Interfaccia Utente

Per avviare una migrazione, è prima necessario creare un nuovo progetto. Quindi, connetti a SAP ASE. Dopo una connessione riuscita, in Esplora metadati di Sybase verrà visualizzata una gerarchia di database SAP ASE. È quindi possibile fare clic con il pulsante destro del mouse su oggetti in Esplora metadati di Sybase per eseguire attività come la creazione di report che valutano le conversioni in SQL Server o nel database SQL di Azure. È anche possibile eseguire queste attività tramite le barre degli strumenti e i menu.

È anche necessario connettersi a un'istanza di SQL Server o di database SQL di Azure. Dopo aver completato la connessione, una gerarchia di database SQL Server o SQL di Azure verrà visualizzata in SQL Server o in Esplora metadati di SQL Azure. Dopo aver convertito gli schemi di SAP ASE in schemi di SQL Server o di database SQL di Azure, selezionare gli schemi convertiti in SQL Server o Esplora metadati di SQL Azure e quindi caricare gli schemi in SQL Server o nel database SQL di Azure.

Dopo aver caricato gli schemi convertiti in SQL Server o nel database SQL di Azure, è possibile tornare a Esplora metadati di Sybase ed eseguire la migrazione dei dati da database SAP ASE in database SQL Server o SQL di Azure.

Per altre informazioni su queste attività e su come eseguirle, vedere Migrazione di database SAP ASE a SQL Server - Database SQL di Azure (SybaseToSQL).

Le sezioni seguenti descrivono le funzionalità dell'interfaccia utente di SSMA.

Esploratori di metadati

SSMA contiene due esploratori di metadati per navigare ed eseguire azioni su SAP ASE, SQL Server o i database SQL di Azure.

Esplora metadati di Sybase

Esplora metadati di Sybase mostra informazioni sui database nell'istanza di origine di SAP ASE.

Usando Esplora metadati di Sybase, è possibile eseguire le attività seguenti:

Esplora metadati di SQL Server o SQL Azure

Sql Server o Esplora metadati di SQL Azure mostra informazioni su un'istanza di SQL Server o del database SQL di Azure. Quando ci si connette a un'istanza di SQL Server o di database SQL di Azure, SSMA recupera i metadati relativi a tale istanza e lo archivia nel file di progetto.

È possibile usare SQL Server o Esplora metadati di SQL Azure per selezionare gli oggetti di database SAP ASE convertiti e quindi caricare (sincronizzare) tali oggetti nell'istanza di SQL Server o del database SQL di Azure.

Per altre informazioni, vedere caricamento di oggetti di database convertiti in SQL Server (SybaseToSQL).

Metadati

A destra di ogni esploratore di metadati ci sono le schede di navigazione che descrivono l'oggetto selezionato. Ad esempio, se si seleziona una tabella in Esplora metadati di Sybase, vengono visualizzate sei schede: Table, SQL, Type Mapping, Data, Proprietàe Report. La scheda Report contiene informazioni solo dopo la creazione di un report contenente l'oggetto selezionato. Se si seleziona una tabella in SQL Server o Esplora metadati di SQL Azure, vengono visualizzate tre schede: Table, SQLe Data.

La maggior parte delle impostazioni dei metadati è di sola lettura. È tuttavia possibile modificare i metadati seguenti:

  • In Esplora metadati di Sybase è possibile modificare le procedure e i mapping dei tipi. Apportare queste modifiche prima di convertire gli schemi.

  • In Esplora metadati di SQL Server o SQL Azure è possibile modificare il Transact-SQL per le stored procedure. Apportare queste modifiche prima di caricare gli schemi in SQL Server.

Le modifiche apportate in un'esplorazione dei metadati vengono riflesse nei metadati del progetto, non nei database di origine o di destinazione.

Barre degli strumenti

SSMA include due barre degli strumenti: una barra degli strumenti del progetto e una barra degli strumenti di migrazione.

Barra degli strumenti progetto

La barra degli strumenti del progetto contiene pulsanti per lavorare con i progetti, connettersi all'ambiente del servizio app SAP e connettersi a SQL Server o al database SQL di Azure. Questi pulsanti sono simili ai comandi del menu File.

Barra degli strumenti migrazione

La barra degli strumenti di migrazione contiene i comandi seguenti:

Pulsante Funzione
Report creare Converte gli oggetti SAP ASE selezionati nella sintassi di SQL Server e quindi crea un report che mostra l'esito positivo della conversione.

Questo comando è disponibile solo quando gli oggetti vengono selezionati in Esplora metadati di Sybase.
Converti schema Converte gli oggetti SAP ASE selezionati in oggetti di database SQL Server o SQL di Azure.

Questo comando è disponibile solo quando gli oggetti vengono selezionati in Esplora metadati di Sybase.
Eseguire la migrazione dei dati Esegue la migrazione dei dati dal database SAP ASE a SQL Server o al database SQL di Azure. Prima di eseguire questo comando, è necessario convertire gli schemi di SAP ASE in schemi di SQL Server o di database SQL di Azure e quindi caricare gli oggetti in SQL Server o nel database SQL di Azure.

Questo comando è disponibile solo quando gli oggetti vengono selezionati in Esplora metadati di Sybase.
Ferma Arresta il processo corrente, ad esempio la conversione di oggetti in SQL Server o nella sintassi del database SQL di Azure.

SSMA contiene i menu seguenti:

Menù Descrizione
file Contiene i comandi per lavorare con i progetti, connettersi a SAP ASE e connettersi a SQL Server o al database SQL di Azure.
Modifica Contiene i comandi per trovare e usare il testo nelle pagine dei dettagli, ad esempio la copia di Transact-SQL dal riquadro dei dettagli SQL. Contiene anche l'opzione Gestisci segnalibri, in cui è possibile visualizzare un elenco di segnalibri esistenti. È possibile usare i pulsanti sul lato destro della finestra di dialogo per gestire i segnalibri.
Visualizzazione Contiene il comando Sincronizza Esploratori di Metadati. In questo modo gli oggetti vengono sincronizzati tra Esplora metadati di Sybase e SQL Server o Esplora metadati di SQL Azure. Contiene anche i comandi per visualizzare e nascondere i riquadri Output e Elenco Errori e un'opzione Layout per gestire i Layout.
Strumenti Contiene i comandi per creare report, esportare dati ed eseguire la migrazione di oggetti e dati. Consente inoltre di accedere alle finestre di dialogo impostazioni globali e impostazioni progetto.
tester Contiene i comandi per creare test case, visualizzare i risultati dei test e i comandi per la gestione dei backup del database.
aiuto Fornisce l'accesso alla Guida di SSMA e alla finestra di dialogo Informazioni su.

Riquadro di output e elenco errori

Il menu Visualizza consente di attivare o disattivare la visibilità del riquadro Output e del riquadro Elenco errori:

  • Il riquadro Output mostra i messaggi di stato di SSMA durante la conversione degli oggetti, la sincronizzazione degli oggetti e la migrazione dei dati.

  • Nel riquadro Elenco errori vengono visualizzati messaggi di errore, avviso e informativo in un elenco che è possibile ordinare.

Vedere anche

migrazione di database SAP ASE a SQL Server - Database SQL di Azure (SybaseToSQL)
Riferimento all'Interfaccia Utente (SybaseToSQL)