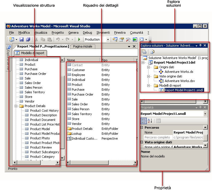
Creazione di un progetto modello di report
Per creare un modello, è necessario creare un progetto modello di report. Un progetto modello di report è un contenitore per il modello ed è costituito da uno o più file di origine dei dati, con estensione ds, uno o più file vista origine dati, con estensione dsv, e uno o più file modello di report, con estensione smdl. In un file di modello di report (con estensione smdl) è possibile fare riferimento a una sola origine dei dati e a una sola vista origine dati. Progettazione modelli report consente di generare modelli di report da database di SQL Server e Oracle.
Origini dati
Un file di origine dei dati contiene le informazioni necessarie per la connessione al database da parte di Generatore report. Contiene informazioni di autenticazione, il nome dell'oggetto origine dei dati e una stringa di connessione. In Progettazione modelli un file con estensione ds può essere creato solo da un provider di dati SQL Client. Per ulteriori informazioni, vedere Definizione di origini dei dati (Analysis Services).
Viste origine dati
Un documento vista origine dati contiene una descrizione del database a cui punta il file di origine dei dati. In un file con estensione dsv vengono descritte le tabelle, i rispettivi contenuti e le relazioni che le legano in termini di XML. Per ulteriori informazioni sulla modifica di viste origine dati, vedere Aggiunta o rimozione di tabelle o viste in una vista origine dati (Analysis Services) e Lezione 1: Definizione di una vista origine dati in un progetto di Analysis Services.
File modello di report
Un file modello di report contiene la descrizione dei metadati del database a cui fa riferimento la vista origine dati. Al momento della generazione del file modello di report vengono creati automaticamente entità, ruoli, campi e cartelle. Le entità, i campi e le cartelle fanno in genere riferimento alle colonne e ai rispettivi dati nel database. Gli elementi del modello vengono creati automaticamente e fanno in genere riferimento a nomi noti agli utenti di Generatore report.
Anche i contenuti delle entità e delle cartelle vengono rilevati automaticamente. Vengono create automaticamente le variazioni dei campi se, durante l'esecuzione della procedura guidata, vengono selezionate le relative opzioni. Dopo aver eseguito la procedura guidata per la progettazione di modelli di report, il modello può essere pubblicato nel catalogo dei report, a esso possono essere assegnate le autorizzazioni di ruolo appropriate e può essere utilizzato in Generatore report. Per rendere la procedura ancora più semplice per gli utenti di Generatore report, è possibile modificare ulteriormente il contenuto del modello.
.gif)
Modifica di un modello di report
Dopo aver creato un modello di report è possibile apportare modifiche prima della pubblicazione. È ad esempio possibile riorganizzare e rinominare gli elementi del modello, aggiungere entità, cartelle e prospettive. Gli elementi all'interno del modello possono essere ulteriormente modificati tramite la riorganizzazione dei contenuti o l'aggiunta di cartelle, campi di origine, espressioni e ruoli.
Dopo aver generato e distribuito il modello, può rendersi necessario apportare delle modifiche al contenuto sulla base dei riscontri ricevuti dagli utenti. È possibile aprire il file modello di report e modificarlo in base alle necessità.
Aggiornamento di un modello di report
Se lo schema sottostante o il database sono cambiati, è possibile aggiornare il modello o un suo elemento tramite l'esecuzione di Genera automaticamente. L'esecuzione di Genera automaticamente non comporta mai la sovrascrittura dell'intero modello, ma vengono rilevati gli elementi aggiunti e incorporati nel modello. Con Genera automaticamente non vengono rilevati elementi di database eliminati o modificati, di conseguenza gli elementi del modello devono essere eliminati manualmente. In caso contrario, durante l'utilizzo del campo effettivo in Generatore report verrà visualizzato un errore.
Attenzione |
|---|
Non pubblicare un nuovo modello di report con lo stesso nome. In questo caso infatti i report esistenti generati sulla base di questo modello verranno invalidati. Se si crea un nuovo modello con lo stesso nome e si tenta di pubblicarlo, verrà visualizzato un messaggio di errore. È consigliabile lavorare sempre sullo stesso modello per assicurare che gli ID non cambino. |
Chiavi primarie
Se nel database fisico sono impostate chiavi primarie, le relative informazioni vengono raccolte durante l'esecuzione di Genera automaticamente. Se le chiavi primarie non sono impostate, sarà necessario impostare una chiave primaria logica utilizzando Progettazione vista origine dati. È molto importante impostare correttamente una chiave primaria logica, in caso contrario verranno restituiti dati non corretti durante l'esecuzione dei report in Generatore report. La chiave primaria logica deve identificare in modo univoco le istanze per l'entità che verrà creata. Per ulteriori informazioni sull'impostazione di una chiave primaria logica, vedere Definizione di chiavi primarie logiche in una vista origine dati (Analysis Services).
Vedere anche
Attenzione