Condividi tramite


Aggiungi dati a un report (Generatore di report e SSRS)

Per aggiungere dati a un report, creare set di dati. Ogni set di dati rappresenta il set di risultati dall'esecuzione di un comando di query in un'origine dati. Le colonne nel set di risultati sono la raccolta di campi. Le righe nel set di risultati sono i dati. Un set di dati non contiene i dati effettivi. Un set di dati contiene le informazioni necessarie per recuperare un set specifico di dati da un'origine dati.

Esistono due tipi di set di dati: incorporati e condivisi. Un set di dati incorporato viene definito in un report e usato solo da tale report. Un set di dati condiviso viene definito nel server di report o nel sito di SharePoint e può essere usato da più report. In Generatore report è possibile creare set di dati condivisi in modalità Set di dati condivisi o set di dati incorporati in modalità Progettazione report. In Progettazione report in SQL Server Data Tools (SSDT) è possibile creare set di dati condivisi come parte di un progetto o set di dati incorporati come parte di un report.

  • Set di dati incorporati. A differenza di applicazioni come Microsoft Office Excel in cui si lavora con i dati direttamente in un foglio di lavoro, in Generatore report o Progettazione report si lavora con i metadati che rappresentano i dati che verranno recuperati durante l'elaborazione del report. Per creare un set di dati incorporato, selezionare l'origine dei dati e specificare una query. Dopo aver creato il set di dati, usare il riquadro Dati report per visualizzare la raccolta di campi. È possibile visualizzare dati da un set di dati in un'area dati, ad esempio una tabella o un grafico. In ogni area dati è possibile raggruppare, filtrare e ordinare i dati per organizzarli. Dopo aver progettato il layout del report, eseguire il report per visualizzare i dati effettivi.

    Nella figura seguente il riquadro Dati report visualizza un'origine dati denominata AdventureWorks2012, un set di dati denominato DataSet1 e cinque campi nella raccolta di campi del set di dati. Il riquadro Layout mostra una tabella con la riga superiore delle intestazioni di colonna e la riga inferiore con celle di tabella contenenti testo. Il testo segnaposto [Name] è i metadati per il campo Name. Quando il report viene eseguito, il testo segnaposto viene sostituito dai valori dei dati effettivi. La tabella si espande in base alle esigenze per visualizzare tutti i dati.

    rs_DataDesignandPreview

  • Set di dati condivisi. Creare un set di dati condiviso quando si vuole usare un set di dati in più report. Per creare e salvare un set di dati condiviso in un server di report o in un sito di SharePoint, utilizzare Generatore report nella visualizzazione struttura del set di dati condiviso. Per creare un set di dati condiviso come parte di un progetto che può essere distribuito in un server o in un sito, usa Report Designer.

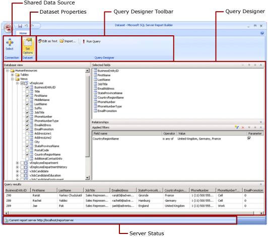
    La figura seguente mostra la vista Progettazione del set di dati condivisi in Report Builder. È possibile selezionare o modificare la connessione dati, le proprietà del set di dati, la query, i filtri e, facoltativamente, contrassegnare i filtri come parametri e visualizzare i risultati della query. Le modifiche vengono quindi salvate nuovamente nel server o nel sito.

    rs_SharedDatasetDesignMode rs_SharedDatasetDesignMode

Per altre informazioni, vedere Set di dati incorporati e condivisi (Generatore report e SSRS) e Connessioni dati incorporate e condivise o origini dati (Generatore report e SSRS).

È anche possibile aggiungere set di dati a un report aggiungendo parti del report che includono i set di dati da cui dipendono. Le parti del report sono elementi di report autonomi archiviati nel server di report e possono essere inclusi in altri report. Usare Report Builder per esplorare e selezionare parti dalla Galleria Parti del Report da aggiungere ai report. Utilizzare Progettazione Report o Generatore Report per salvare le parti del report da utilizzare nella Galleria Parti Report. Per altre informazioni, vedere Parti del report (Generatore report e SSRS) e Parti di report in Progettazione report (SSRS) sul Web all'indirizzo microsoft.com.

Per informazioni su come creare un report che visualizza i dati da un database di SQL Server, vedere Esercitazione: Creazione di un report tabella di base (Generatore report). Per creare un report che include i propri dati, vedere Esercitazione: Creare un report grafico rapido offline (Generatore report).

Annotazioni

È possibile creare e modificare definizioni di report (con estensione rdl) in Generatore report e in Progettazione report in SQL Server Data Tools. Ogni ambiente di creazione offre diversi modi per creare, aprire e salvare report e elementi correlati. Per ulteriori informazioni, vedere Progettazione di report in Progettazione report e Generatore report (SSRS) sul sito Web di microsoft.com.

Aggiunta di dati del report

In Generatore report è possibile aggiungere i dati del report nei modi seguenti.

  • Aggiungere parti di report da un server di reportistica al tuo report. Ogni parte del report è autonoma e include set di dati dipendenti. I set di dati sono predefiniti.

  • Usare le procedure guidate Tabella/Matrice, Grafico e Mappa. Nelle procedure guidate è possibile selezionare origini dati condivise e set di dati condivisi oppure creare nuovi set di dati e continuare a progettare il report.

  • Aggiungere set di dati condivisi da un server di report. I set di dati condivisi sono predefiniti e specificano quali dati usare da un'origine dati predefinita. Quando si aggiunge un set di dati condiviso al report, si aggiunge un riferimento al set di dati che punta alla definizione del set di dati condiviso.

In Generatore di report o Progettazione di report, puoi aggiungere dati nei modi seguenti.

  • Aggiungere set di dati incorporati in base alle origini dati condivise.

  • Aggiungere set di dati incorporati in base alle origini dati incorporate.

Annotazioni

In un server di report gli elementi condivisi vengono protetti singolarmente o ereditando le autorizzazioni dalla cartella in cui vengono pubblicati. Per consentire ad altri utenti di accedere ai set di dati condivisi salvati, è necessario comprendere come vengono concesse le autorizzazioni. Per altre informazioni, vedere Sicurezza (Generatore report) o Proteggere gli elementi del set di dati condivisi.

Dopo aver aggiunto dati a un report, è possibile organizzare i dati nella pagina del report con aree dati, modificare le parti del report e condividerle con altri utenti e consentire agli utenti di limitare o ordinare i dati visualizzati nel report. Per altre informazioni, vedere gli argomenti correlati seguenti:

Aggiunta di dati con parti del report

Le parti del report contengono i set di dati da cui dipendono. Questi set di dati sono basati su origini dati condivise disponibili nel server di report. In Generatore report, quando si aggiunge una parte di report al report, i set di dati dipendenti vengono aggiunti al report, come se fossero stati aggiunti manualmente. Ad esempio, un grafico predefinito contiene un set di dati. Per visualizzare i dati, visualizzare in anteprima il report.

Annotazioni

Le parti del report sono elementi di report autonomi archiviati nel server di report e possono essere inclusi in altri report. Usare Report Builder per esplorare e selezionare parti dalla Galleria Parti del Report da aggiungere ai report. Utilizzare Progettazione Report o Generatore Report per salvare le parti del report da utilizzare nella Galleria Parti Report. Per altre informazioni, vedere Parti del report (Generatore report e SSRS) e Parti di report in Progettazione report (SSRS) sul Web all'indirizzo microsoft.com.

Le parti del report, le origini dati condivise e i set di dati condivisi vengono definiti in anticipo e salvati in un server di report. Per accedervi, è necessario aprire Generatore report in modalità server connettendosi al server di report. È possibile usarli per creare nuove versioni personalizzate se si dispone delle autorizzazioni di scrittura per il server di report.

Query e Progettisti di query

Per specificare i dati desiderati da un'origine dati, creare un comando di query. Ogni tipo di origine dati fornisce una progettazione query correlata che aiuta a creare la query. Il progettista di query può essere grafico o basato su testo. In una progettazione di query grafica, visualizzi i metadati che rappresentano i dati nell'origine dati esterna e costruisci una query in modo interattivo trascinando campi o entità nell'area di progettazione della query. In una progettazione di query basata su testo, si scrivono o importano query nella sintassi di query supportata dall'origine dati esterna.

In Progettazione query è possibile eseguire la query per visualizzare i dati di esempio e convalidare la sintassi del comando di query. I nomi delle colonne nel set di risultati diventano i nomi dei campi visualizzati nel riquadro Dati report. Il set di risultati deve essere un singolo set di righe e colonne in cui esiste lo stesso numero di valori per ogni riga di dati. Non sono supportati più set di risultati di una singola query. Le gerarchie incomplete, che non hanno un numero costante di colonne e possono produrre un numero diverso di valori di dati per ogni riga, non sono supportate.

Per eseguire una query, è necessario disporre delle credenziali della fase di progettazione. Per altre informazioni, vedere Specificare le credenziali in Generatore report e connessioni dati, origini dati e stringhe di connessione in Reporting Services.

La comunicazione tra un'estensione dati e l'origine dati esterna viene gestita dai provider di dati. Il supporto per la sintassi dei comandi di query, i parametri di query e i tipi di dati per i valori nel set di risultati è determinato da ogni provider di dati. Per ulteriori informazioni, vedere l'argomento relativo al tipo specifico di estensione dati e Progettatori di interrogazioni (Generatore di report).

Argomenti di How-To

Aggiungere e verificare una connessione dati o un'origine dati (Generatore report e SSRS)

Creare un set di dati condiviso o un set di dati incorporato (Generatore di report e SSRS)

Aggiunta, modifica e aggiornamento di campi nel riquadro dei dati del report (Generatore di report e SSRS)

Creare una query nella progettazione della query relazionale (Generatore report e SSRS)

Mostra set di dati nascosti per i valori dei parametri per i dati multidimensionali (Generatore report e SSRS)

Aggiungere un filtro a un set di dati (Generatore di report e SSRS)

Impostare un messaggio "Nessun dato" per una regione dati (Generatore di report e SSRS)

Associare un parametro di query a un parametro del report (Generatore report e SSRS)

Definire i parametri nella progettazione delle query MDX per le Analysis Services (nel Generatore di report e SSRS)

In questa sezione

Parti del report e set di dati in Report Builder

Connessioni dati, origini dati e stringhe di connessione in Report Builder

Specificare le credenziali in Generatore di report

Set di dati condivisi e incorporati del report (Generatore di report e SSRS)

Raccolta di campi del set di dati (Generatore di report e SSRS)

Vedere anche

Visualizzazione Struttura report (Generatore report)
Concetti relativi alla creazione di report (Generatore report e SSRS)