Condividi tramite


Elaborare gli eventi usando un operatore SQL

Un operatore SQL, detto anche editor di codice SQL, è una nuova funzionalità di trasformazione dei dati nei flussi di eventi di Microsoft Fabric. Gli operatori SQL offrono un'esperienza di modifica del codice in cui è possibile definire facilmente la propria logica di trasformazione dei dati personalizzata usando semplici espressioni SQL. Questo articolo descrive come usare un operatore SQL per le trasformazioni dei dati in un flusso di eventi.

Note

I nomi degli artefatti eventstream che includono un carattere di sottolineatura (_) o punto (.) non sono compatibili con gli operatori SQL. Per un'esperienza ottimale, creare un nuovo flusso di eventi senza usare caratteri di sottolineatura o punti nel nome dell'artefatto.

Prerequisites

  • Accesso a un'area di lavoro nella modalità licenza della capacità Fabric o nella modalità di licenza di valutazione con autorizzazioni da Collaboratore o superiore.

Aggiungere un operatore SQL a un flusso di eventi

Per eseguire operazioni di elaborazione del flusso sui flussi di dati usando un operatore SQL, aggiungere un operatore SQL al flusso di eventi usando le istruzioni seguenti:

  1. Creare un nuovo flusso di eventi. Aggiungere quindi un operatore SQL usando una delle opzioni seguenti:

    • Sulla barra multifunzione selezionare Trasforma eventi, e quindi selezionare SQL.

      Screenshot che mostra la selezione di un operatore SQL nel menu per la trasformazione degli eventi.

    • Nell'area di disegno selezionare Trasforma eventi o aggiungi destinazione e quindi selezionare Codice SQL.

      Screenshot che mostra la selezione di un operatore SQL nell'elenco per la trasformazione degli eventi nell'area di disegno.

  2. Un nuovo nodo SQL viene aggiunto al flusso di eventi. Selezionare l'icona a forma di matita per continuare a configurare l'operatore SQL.

    Screenshot che mostra la selezione dell'icona a forma di matita nel nodo dell'operatore SQL.

  3. Nel riquadro Codice SQL specificare un nome univoco per il nodo dell'operatore SQL nel flusso di eventi.

  4. Modificare la query nell'area query oppure selezionare Modifica query per immettere la visualizzazione dell'editor di codice a schermo intero.

    Screenshot che mostra la casella per l'immissione di un nome di operazione e il pulsante per la modifica di una query nel riquadro Codice SQL.

  5. La modalità editor di codice a schermo intero include un esploratore input/output sul lato sinistro. La sezione dell'editor di codice è modificabile, in modo da poterla ridimensionare in base alle preferenze. La sezione di anteprima nella parte inferiore consente di visualizzare sia i dati di input che il risultato del test della query.

    Screenshot che mostra l'editor completo di SQL.

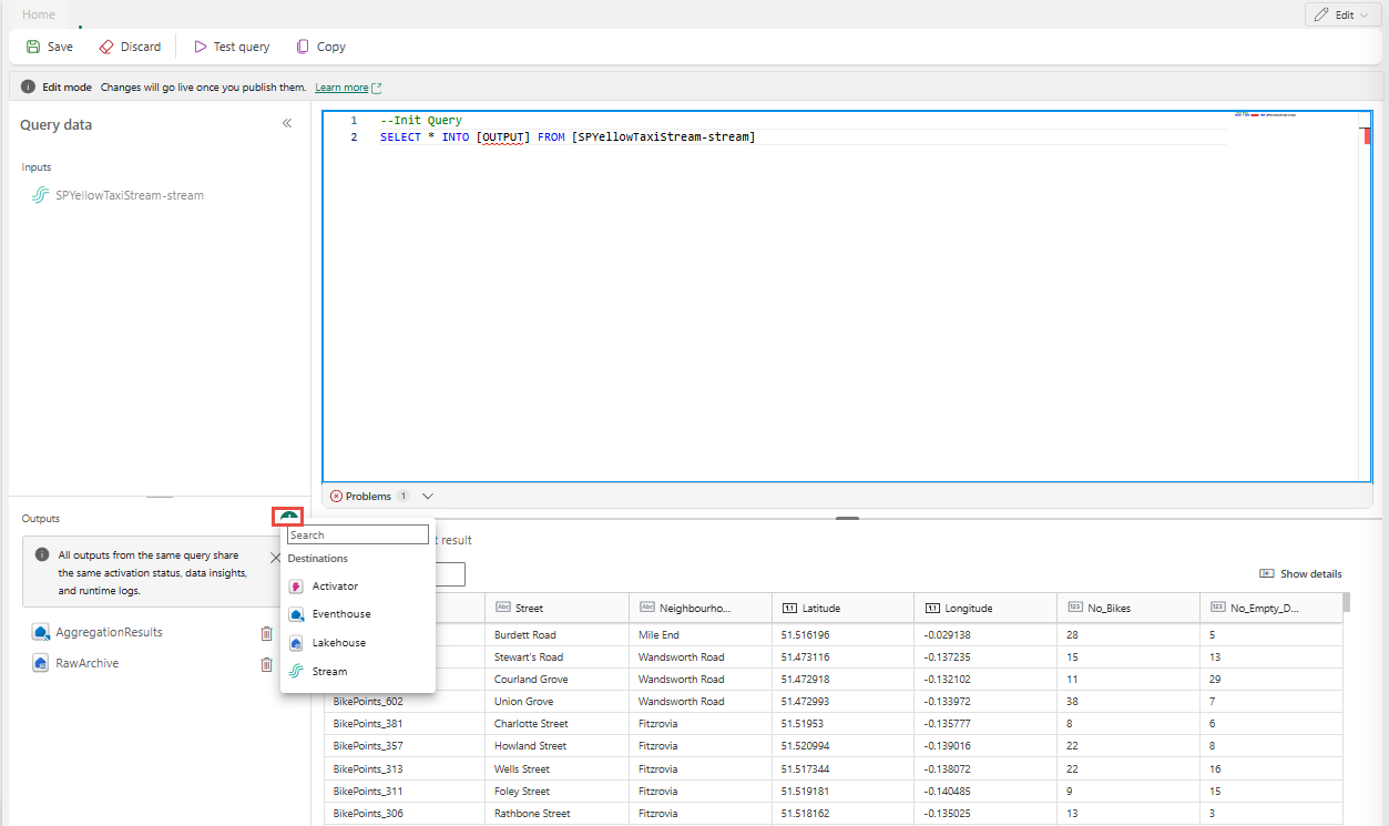
  6. Selezionare il testo nella sezione Output e quindi immettere un nome per il nodo di destinazione. L'operatore SQL supporta tutte le destinazioni di intelligence Real-Time, tra cui una eventhouse, una lakehouse, un attivatore o un flusso.

    Screenshot che mostra l'area degli Output con il pulsante

  7. Specificare un alias o un nome per la destinazione di output in cui vengono scritti i dati elaborati tramite l'operatore SQL.

    Screenshot che mostra il nome di un output.

  8. Aggiungere una query SQL per la trasformazione dei dati richiesta.

    Un flusso di eventi è costruito su Azure Stream Analytics e supporta le stesse regole di query del linguaggio di query di Stream Analytics. Per altre informazioni sulla sintassi e sull'utilizzo, vedere Azure Stream Analytics e Riferimento al Linguaggio di Query Eventstream.

    Ecco la struttura base della query:

    SELECT 
    
        column1, column2, ... 
    
    INTO 
    
        [output alias] 
    
    FROM 
    
        [input alias] 
    

    Questo esempio di query mostra il rilevamento di temperature elevate in una stanza ogni minuto:

    
        SELECT 
        System.Timestamp AS WindowEnd, 
        roomId, 
        AVG(temperature) AS AvgTemp 
    INTO 
        output 
    FROM 
        input 
    GROUP BY 
        roomId, 
        TumblingWindow(minute, 1) 
    HAVING 
        AVG(temperature) > 75 
    

    Questo esempio di query mostra un'istruzione CASE per classificare la temperatura:

    SELECT
        deviceId, 
        temperature, 
        CASE  
            WHEN temperature > 85 THEN 'High' 
            WHEN temperature BETWEEN 60 AND 85 THEN 'Normal' 
            ELSE 'Low' 
        END AS TempCategory 
    INTO 
        CategorizedTempOutput 
    FROM 
        SensorInput 
    
  9. Sulla barra multifunzione usare il comando Query di test per convalidare la logica di trasformazione. I risultati della query di test vengono visualizzati nella scheda Risultati test .

    Screenshot che mostra un risultato del test.

  10. Al termine del test, selezionare Salva sulla barra multifunzione per tornare all'area di disegno eventstream.

    Screenshot che mostra la barra multifunzione di una query, compresi i comandi per testare la query e salvarla.

  11. Nel riquadro Codice SQL , se il pulsante Salva è abilitato, selezionarlo per salvare le impostazioni.

    Screenshot che mostra il riquadro Codice SQL e il pulsante Salva.

  12. Configurare la destinazione.

    Screenshot che mostra un flusso di eventi completato.

Altri esempi

Gli esempi seguenti illustrano scenari comuni di analisi in tempo reale che è possibile implementare con l'operatore SQL.

Aggregazione delle vendite di città al minuto : usare TumblingWindow per calcolare i totali delle vendite fissi e non sovrapposti di un minuto raggruppati per città:

SELECT
    System.Timestamp AS WindowEnd,
    city,
    SUM(salesAmount) AS TotalSales
INTO
    output
FROM
    input
GROUP BY
    city,
    TumblingWindow(minute, 1)

Rilevamento di burst e bot : consente HoppingWindow di rilevare gli utenti che effettuano un numero insolitamente elevato di ordini entro un intervallo di cinque minuti, valutato ogni minuto:

SELECT
    System.Timestamp AS WindowEnd,
    userId,
    COUNT(*) AS OrderCount
INTO
    output
FROM
    input
GROUP BY
    userId,
    HoppingWindow(minute, 5, 1)
HAVING
    COUNT(*) > 10

Contrassegno anomalie rispetto a una linea di base mobile : usare HoppingWindow per calcolare una media mobile e contrassegnare i dispositivi il cui valore massimo della metrica supera il doppio della media all'interno della finestra, che indica un'anomalia potenziale:

SELECT
    System.Timestamp AS WindowEnd,
    deviceId,
    AVG(metricValue) AS RollingAvg,
    MAX(metricValue) AS CurrentMax
INTO
    output
FROM
    input
GROUP BY
    deviceId,
    HoppingWindow(minute, 10, 1)
HAVING
    MAX(metricValue) > 2 * AVG(metricValue)

Scrivere in più destinazioni da un singolo operatore SQL

Con l'operatore SQL è possibile inviare dati a più sink o destinazioni di output aggiungendo più INTO clausole nella query SQL e definendo più output.

Definire più output nell'editor di query

  1. Selezionare Modifica (icona a forma di matita) nel nodo dell'operatore SQL per aprire il riquadro Codice SQL .

  2. Nel riquadro Codice SQL selezionare Modifica query per aprire l'editor di codice a schermo intero.

    Screenshot che mostra il riquadro Codice SQL.

  3. Nell'editor di codice a schermo intero selezionare + nella sezione Output per aggiungere un nuovo output. Selezionare il tipo di output desiderato. Crea un alias dell'output che è possibile usare in una query. Selezionare il nome dell'output creato e immettere un nome di propria scelta.

    Screenshot che mostra il pulsante per l'aggiunta di un output nell'editor completo di SQL.

Usare più istruzioni SELECT ... INTO

Ogni SELECT istruzione può scrivere in un output diverso. Aggiungi la query per indirizzare l'output su più destinazioni.

Nell'esempio di query seguente la prima SELECT istruzione scrive in un output denominato RawArchive (tipo: Lakehouse) e la seconda SELECT istruzione scrive in un output denominato AggregationResults (tipo: Eventhouse).


-- Query 1: Archive all data to Lakehouse
SELECT *
INTO [RawArchive]
FROM [SQLDemoES-stream]

-- Query 2: Aggregate and filter data to create a real time dashboard to an Eventhouse
SELECT System.Timestamp() AS EventTime, COUNT(*) AS EventCount
INTO [AggregationResults]
FROM [SQLDemoES-stream]
GROUP BY TumblingWindow(minute, 1)
HAVING COUNT(*) > 100

Riutilizzare la logica intermedia (procedura consigliata)

Se si vuole evitare la duplicazione della logica, usare una clausola WITH ed eseguire l'espansione in più output da lì. Nell'esempio seguente, l'espressione InputStream di tabella comune (CTE) viene definita per leggere dal flusso di input una sola volta e quindi le due SELECT istruzioni fanno riferimento al InputStream CTE per scrivere su uscite diverse. Questo approccio è più efficiente perché evita la lettura dal flusso di input più volte.

  1. Immettere la seguente query nell'editor di codice SQL per leggere dal flusso di input in una sola operazione e scrivere verso più flussi di output.

    
    --Base query:  Reading input stream once
    With InputStream AS(
    SELECT * 
    FROM [SQLDemoES-stream] )
    
    -- Query 1: Archive all data to Lakehouse
    SELECT *
    INTO [RawArchive]
    FROM InputStream
    
    -- Query 2: Aggregate and filter data to create a real time dashboard to an Eventhouse
    SELECT System.Timestamp() AS EventTime, COUNT(*) AS EventCount
    INTO [AggregationResults]
    FROM InputStream
    GROUP BY TumblingWindow(minute, 1)
    HAVING COUNT(*) > 100
    
    
  2. Selezionare Test query per convalidare il risultato della query. Ogni output definito nella query ha una scheda separata nel pannello Risultati test .

    Screenshot che mostra un esempio di aggiunta di più query di destinazione nell'editor completo di SQL.

  3. Selezionare Salva per salvare la query e uscire dall'editor.

    Screenshot che mostra il pulsante Salva nell'editor completo di SQL.

  4. Selezionare di nuovo Salva nel riquadro Editor SQL.

  5. Selezionare ogni nodo di destinazione creato dall'operatore SQL e quindi configurare le impostazioni di destinazione per ognuna di esse.

    Screenshot che mostra i collegamenti di configurazione per ogni nodo di destinazione.

  6. Al termine della configurazione, il flusso di eventi dovrebbe essere simile all'esempio seguente, in cui il nodo dell'operatore SQL ha due destinazioni di output.

    Screenshot che mostra un esempio di operatore SQL con più output.

Configurare i criteri di ordinamento degli eventi nell'operatore SQL

Con l'operatore SQL è possibile elaborare i dati usando l'ora dell'evento o dell'applicazione. Per impostazione predefinita, Eventstream usa l'ora di arrivo. Per elaborare in base all'ora dell'evento, è necessario configurarlo in modo esplicito usando TIMESTAMP BY nella query.

Input di esempio

{
    "deviceId": "device123",
    "temperature": 72,
    "eventTime": "2024-01-01T12:00:00Z"
}

Query di esempio usando l'ora dell'evento


SELECT
    deviceId,
    temperature,
    System.Timestamp() AS EventTimestamp
INTO
    Output
FROM
    Input
TIMESTAMP BY eventTime;

È anche possibile aggiungere soglie per gli eventi di arrivo in ritardo e non in ordine nelle impostazioni avanzate dell'operatore SQL.

Screenshot che mostra le impostazioni avanzate di un operatore SQL.

Limitations

  • L'operatore SQL è progettato per centralizzare tutta la logica di trasformazione. Di conseguenza, non è possibile usarlo insieme ad altri operatori predefiniti all'interno dello stesso percorso di elaborazione. Anche il concatenamento di più operatori SQL in un singolo percorso non è supportato.

  • Se si aggiunge un operatore SQL alla topologia, è necessario creare nuovi nodi di destinazione. I nodi di destinazione esistenti non possono essere riutilizzati con l'operatore SQL.