Condividi tramite


Ridurre al minimo i problemi di SQL per le migrazioni di Oracle

Questo articolo è la quinta parte di una serie in sette parti che fornisce indicazioni su come eseguire la migrazione da Oracle ad Azure Synapse Analytics. L'obiettivo di questo articolo è illustrare le procedure consigliate per ridurre al minimo i problemi di SQL.

Panoramica

Caratteristiche degli ambienti Oracle

Il prodotto di database iniziale di Oracle, rilasciato nel 1979, era un database relazionale SQL commerciale per le applicazioni di elaborazione delle transazioni online (OLTP) con tassi di transazione molto inferiori rispetto a oggi. Da quel rilascio iniziale, l'ambiente Oracle si è evoluto per diventare molto più complesso e comprende numerose funzionalità. Le funzionalità includono architetture client-server, database distribuiti, elaborazione parallela, analisi dei dati, disponibilità elevata, data warehousing, tecniche di dati in memoria e supporto per le istanze basate sul cloud.

Suggerimento

Oracle ha introdotto il concetto di "data warehouse appliance" nei primi anni 2000.

A causa dei costi e della complessità della gestione e dell'aggiornamento di ambienti Oracle locali legacy, molti utenti Oracle esistenti vogliono sfruttare le innovazioni offerte dagli ambienti cloud. Gli ambienti cloud moderni, ad esempio cloud, IaaS e PaaS, consentono di delegare attività come la manutenzione dell'infrastruttura e lo sviluppo della piattaforma al provider di servizi cloud.

Molti data warehouse che supportano query SQL analitiche complesse su volumi di dati di grandi dimensioni usano tecnologie Oracle. Questi data warehouse in genere hanno un modello di dati dimensionale, ad esempio schemi star o snowflake, e usano data mart per singoli reparti.

Suggerimento

Molte installazioni Oracle esistenti sono data warehouse che usano un modello di dati dimensionale.

La combinazione di modelli di dati SQL e dimensionali in Oracle semplifica la migrazione ad Azure Synapse perché i concetti del modello di dati SQL e di base sono trasferibili. Microsoft consiglia di spostare il modello di dati esistente così com'è in Azure per ridurre i rischi, il lavoro e il tempo di migrazione. Anche se il piano di migrazione può includere una modifica nel modello di dati sottostante, ad esempio uno spostamento da un modello Inmon a un data vault, è opportuno eseguire inizialmente una migrazione allo stato attuale. Dopo la migrazione iniziale, è quindi possibile apportare modifiche all'interno dell'ambiente cloud di Azure per sfruttare le prestazioni, la scalabilità elastica, le funzionalità predefinite e i vantaggi economici.

Anche se il linguaggio SQL è standardizzato, i singoli fornitori talvolta implementano estensioni proprietarie. Di conseguenza, è possibile trovare differenze SQL durante la migrazione che richiedono soluzioni alternative in Azure Synapse.

Usare le strutture Azure per implementare una migrazione basata sui metadati

È possibile automatizzare e orchestrare il processo di migrazione usando le funzionalità dell'ambiente Azure. Questo approccio riduce al minimo l'impatto sulle prestazioni nell'ambiente Oracle esistente, che potrebbe essere già vicino alla capacità massima.

Azure Data Factory è un servizio di integrazione di dati basato sul cloud che consente di creare flussi di lavoro basati sui dati nel cloud per orchestrare e automatizzare lo spostamento e la trasformazione dei dati stessi. È possibile usare Data Factory per creare e pianificare flussi di lavoro basati sui dati (pipeline) che inseriscono dati da archivi dati diversi. Data Factory può elaborare e trasformare i dati usando servizi di calcolo, ad esempio Azure HDInsight Hadoop, Spark, Azure Data Lake Analytics e Azure Machine Learning.

Azure include anche Servizi Migrazione del database di Azure che consente di pianificare ed eseguire una migrazione da ambienti come Oracle. SQL Server Migration Assistant (SSMA) per Oracle può automatizzare la migrazione di database Oracle, tra cui in alcuni casi funzioni e codice procedurale.

Suggerimento

Automatizzare il processo di migrazione usando le funzionalità di Azure Data Factory.

Quando si prevede di usare le funzionalità di Azure, come Data Factory, per gestire il processo di migrazione, creare innanzitutto metadati che elenchino tutte le tabelle di dati di cui è necessario eseguire la migrazione e la relativa posizione.

Differenze di DDL SQL tra Oracle e Azure Synapse

Lo standard SQL ANSI definisce la sintassi di base per i comandi DDL (Data Definition Language). Alcuni comandi DDL, come CREATE TABLE e CREATE VIEW, sono comuni sia a Oracle che ad Azure Synapse, ma sono stati estesi per offrire anche funzionalità specifiche dell'implementazione, ad esempio l'indicizzazione, la distribuzione delle tabelle e le opzioni di partizionamento.

Suggerimento

I comandi SQL DDL CREATE TABLE e CREATE VIEW dispongono di elementi di base standard, ma vengono usati anche per definire opzioni specifiche dell'implementazione.

Le sezioni seguenti illustrano le opzioni specifiche di Oracle che devono essere considerate durante una migrazione ad Azure Synapse.

Considerazioni su tabella/vista

Quando si esegue la migrazione di tabelle tra ambienti diversi, in genere vengono trasferiti solo i dati non elaborati e i metadati che li descrivono fisicamente. Altri elementi di database del sistema di origine, ad esempio gli indici e i file di log, in genere non vengono trasferiti perché potrebbero non essere necessari o potrebbero essere implementati in modo diverso nel nuovo ambiente. Ad esempio, l'opzione TEMPORARY all'interno della sintassi CREATE TABLE di Oracle equivale al prefisso del nome di una tabella con un carattere # in Azure Synapse.

Le ottimizzazioni delle prestazioni nell'ambiente di origine, ad esempio gli indici, indicano dove è possibile aggiungere l'ottimizzazione delle prestazioni nel nuovo ambiente di destinazione. Ad esempio, se gli indici bitmap vengono usati spesso nelle query nell'ambiente Oracle di origine, ciò suggerisce che debba essere creato un indice non cluster all'interno di Azure Synapse. Altre tecniche native di ottimizzazione delle prestazioni, come la replica delle tabelle, possono essere più applicabili rispetto alla creazione diretta di indici simili. SSMA per Oracle può fornire raccomandazioni sulla migrazione per la distribuzione e l'indicizzazione delle tabelle.

Suggerimento

Gli indici esistenti indicano candidati per l'indicizzazione nel warehouse migrato.

Le definizioni delle viste SQL contengono istruzioni DML (Data Manipulation Language) SQL che definiscono la vista, in genere con una o più istruzioni SELECT. Quando si esegue la migrazione di istruzioni CREATE VIEW, tenere conto delle differenze in DML tra Oracle e Azure Synapse.

Tipi di oggetto di database Oracle non supportati

Le funzionalità specifiche di Oracle possono spesso essere sostituite dalle funzionalità di Azure Synapse. Tuttavia, alcuni oggetti di database Oracle non sono supportati direttamente in Azure Synapse. L'elenco seguente di oggetti di database Oracle non supportati descrive come ottenere una funzionalità equivalente in Azure Synapse:

  • Opzioni di indicizzazione: in Oracle, diverse opzioni di indicizzazione, ad esempio indici bitmap, indici basati sulle funzioni e indici di dominio, non hanno equivalenti diretti in Azure Synapse. Anche se Azure Synapse non supporta tali tipi di indice, è possibile ottenere una riduzione simile dell'I/O del disco usando i tipi di indice definiti dall'utente e/o il partizionamento. La riduzione dell'I/O del disco migliora le prestazioni delle query.

    È possibile individuare le colonne indicizzate e il relativo tipo di indice eseguendo query su tabelle e viste del catalogo di sistema, ad esempio ALL_INDEXES, DBA_INDEXES, USER_INDEXES e DBA_IND_COL. Oppure è possibile eseguire query sulle viste dba_index_usage o v$object_usage quando il monitoraggio è abilitato.

    Le funzionalità di Azure Synapse, ad esempio l'elaborazione parallela delle query e la memorizzazione nella cache dei dati e dei risultati, rendono probabile la necessità di un minor numero di indici per le applicazioni di data warehouse per raggiungere gli obiettivi di prestazioni eccellenti.

  • Tabelle cluster: le tabelle Oracle possono essere organizzate in modo che le righe della tabella a cui si accede di frequente (in base a un valore comune) vengano archiviate fisicamente insieme. Questa strategia riduce l'I/O del disco quando vengono recuperati i dati. Oracle offre anche un'opzione hash-cluster per le singole tabelle, che applica un valore hash alla chiave del cluster e archivia fisicamente le righe con lo stesso valore hash insieme.

    In Azure Synapse, è possibile ottenere un risultato simile tramite il partizionamento e/o usando altri indici.

  • Viste materializzate: Oracle supporta le viste materializzate e consiglia di usarne una o più per le tabelle di grandi dimensioni con molte colonne in cui solo poche colonne vengono usate regolarmente nelle query. Le viste materializzate vengono aggiornate automaticamente dal sistema quando i dati nella tabella di base vengono aggiornati.

    Nel 2019 Microsoft ha annunciato che Azure Synapse supporterà le viste materializzate con le stesse funzionalità di Oracle. Le viste materializzate sono ora una funzionalità di anteprima in Azure Synapse.

  • Trigger nel database: in Oracle un trigger può essere configurato per l'esecuzione automatica quando si verifica un evento di attivazione. Gli eventi di attivazione possono essere:

    • Viene eseguita un'istruzione DML, ad esempio INSERT, UPDATE o DELETE. Se è stato definito un trigger che viene generato prima di un'istruzione INSERT in una tabella Customer, il trigger verrà generato una volta prima che venga inserita una nuova riga nella tabella Customer.

    • Viene eseguita un'istruzione DDL, ad esempio CREATE o ALTER. Questo evento di attivazione viene spesso usato per registrare le modifiche dello schema a scopo di controllo.

    • Un evento di sistema, ad esempio l'avvio o l'arresto del database Oracle.

    • Un evento utente, ad esempio accesso o disconnessione.

    Azure Synapse non supporta i trigger di database Oracle. Tuttavia, è possibile ottenere funzionalità equivalenti usando Data Factory, anche se in questo modo sarà necessario effettuare il refactoring dei processi che usano trigger.

  • Sinonimi: Oracle supporta la definizione di sinonimi come nomi alternativi per diversi tipi di oggetto di database. Tali tipi includono: tabelle, viste, sequenze, procedure, funzioni archiviate, pacchetti, viste materializzate, oggetti dello schema di classe Java, oggetti definiti dall'utente o altri sinonimi.

    Azure Synapse attualmente non supporta la definizione di sinonimi, anche se un sinonimo in Oracle fa riferimento a una tabella o a una vista, è possibile definire una vista in Azure Synapse in modo che corrisponda al nome alternativo. Se un sinonimo in Oracle fa riferimento a una funzione o a una stored procedure, è possibile sostituire il sinonimo in Azure Synapse con un'altra funzione o stored procedure che chiama la destinazione.

  • Tipi definiti dall'utente: Oracle supporta oggetti definiti dall'utente che possono contenere una serie di singoli campi, ognuno con la propria definizione e valori predefiniti. È quindi possibile fare riferimento a tali oggetti all'interno di una definizione di tabella allo stesso modo dei tipi di dati predefiniti, ad esempio NUMBER o VARCHAR.

    Azure Synapse attualmente non supporta i tipi definiti dall'utente. Se i dati di cui è necessario eseguire la migrazione includono tipi di dati definiti dall'utente, "appiattirli" in una definizione di tabella convenzionale o se sono matrici di dati, normalizzarli in una tabella separata.

Generazione di DDL SQL

È possibile modificare gli script CREATE TABLE e CREATE VIEW di Oracle esistenti per ottenere definizioni equivalenti in Azure Synapse. A tale scopo, potrebbe essere necessario usare tipi di dati modificati e rimuovere o modificare clausole specifiche di Oracle, ad esempio TABLESPACE.

Suggerimento

Usare i metadati Oracle esistenti per automatizzare la generazione di DDL CREATE TABLE e CREATE VIEW per Azure Synapse.

All'interno dell'ambiente Oracle, le tabelle del catalogo di sistema specificano la definizione di tabella/vista corrente. A differenza della documentazione gestita dall'utente, le informazioni sul catalogo di sistema sono sempre complete e sincronizzate con le definizioni di tabella correnti. È possibile accedere alle informazioni del catalogo di sistema usando utilità come Oracle SQL Developer. Oracle SQL Developer può generare istruzioni DDL CREATE TABLE che è possibile modificare per applicare a tabelle equivalenti in Azure Synapse, come illustrato nello screenshot successivo.

Screenshot che mostra l'istruzione create table generata da Oracle SQL Developer.

Oracle SQL Developer restituisce l'istruzione CREATE TABLE seguente, che contiene clausole specifiche di Oracle da rimuovere. Eseguire il mapping di qualsiasi tipo di dati non supportato prima di eseguire l'istruzione CREATE TABLE modificata in Azure Synapse.

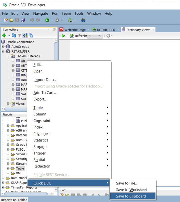
Screenshot che mostra l'opzione di menu DDL rapido in Oracle SQL Developer.

In alternativa, è possibile generare automaticamente istruzioni CREATE TABLE dalle informazioni all'interno delle tabelle del catalogo Oracle usando query SQL, SSMA o strumenti di migrazione di terze parti. Questo approccio rappresenta il metodo più rapido e coerente per generare istruzioni CREATE TABLE per un gran numero di tabelle.

Suggerimento

Strumenti e servizi di terze parti possono automatizzare le attività di mapping dei dati.

I fornitori di terze parti offrono strumenti e servizi per automatizzare la migrazione, incluso il mapping dei tipi di dati. Se uno strumento ETL di terze parti è già in uso nell'ambiente Oracle, usarlo per implementare le trasformazioni dei dati necessarie.

Differenze di DML SQL tra Oracle e Azure Synapse

Lo standard SQL ANSI definisce la sintassi di base per i comandi DML, ad esempio SELECT, INSERT, UPDATE e DELETE. Anche se Oracle e Azure Synapse supportano entrambi i comandi DDL, in alcuni casi implementano lo stesso comando in modo diverso.

Suggerimento

I comandi DML SQL standard SELECT, INSERT e UPDATE possono avere opzioni di sintassi aggiuntive in ambienti di database diversi.

Le sezioni seguenti illustrano i comandi DML specifici di Oracle che devono essere considerati durante una migrazione ad Azure Synapse.

Differenze di sintassi SQL DML

Esistono alcune differenze di sintassi SQL DML tra Oracle SQL e Azure Synapse T-SQL:

  • Tabella DUAL: Oracle include una tabella di sistema denominata DUAL costituita esattamente da una colonna denominata dummy e un record con il valore X. La tabella di sistema DUAL viene usata quando una query richiede un nome di tabella per motivi di sintassi, ma il contenuto della tabella non è necessario.

    Una query Oracle di esempio che usa la tabella DUAL è SELECT sysdate from dual;. L'equivalente di Azure Synapse è SELECT GETDATE();. Per semplificare la migrazione di DML, è possibile creare una tabella DUAL equivalente in Azure Synapse usando il DDL seguente.

    CREATE TABLE DUAL
    (
      DUMMY VARCHAR(1)
    )
    GO
    INSERT INTO DUAL (DUMMY)
    VALUES ('X')
    GO
    
  • Valori NULL: un valore NULL in Oracle è una stringa vuota, rappresentata da un tipo di stringa CHAR o VARCHAR di lunghezza 0. In Azure Synapse e nella maggior parte degli altri database NULL significa qualcos'altro. Prestare attenzione quando si esegue la migrazione dei dati o durante la migrazione di processi che gestiscono o archiviano i dati, per assicurarsi che i valori NULL vengano gestiti in modo coerente.

  • Sintassi outer join di Oracle: anche se le versioni più recenti di Oracle supportano la sintassi outer join ANSI, i sistemi Oracle meno recenti usano una sintassi proprietaria per gli outer join che usano un segno più (+) all'interno dell'istruzione SQL. Se si esegue la migrazione di un ambiente Oracle precedente, è possibile che si verifichi la sintassi precedente. Ad esempio:

    SELECT
        d.deptno, e.job
    FROM
        dept d,
        emp e
    WHERE
        d.deptno = e.deptno (+)
        AND e.job (+) = 'CLERK'
    GROUP BY
        d.deptno, e.job;
    

    La sintassi standard ANSI equivalente è:

    SELECT
        d.deptno, e.job
    FROM
        dept d
        LEFT OUTER JOIN emp e ON d.deptno = e.deptno
        and e.job = 'CLERK'
    GROUP BY
        d.deptno,
        e.job
    ORDER BY
        d.deptno, e.job;
    
  • Dati DATE: in Oracle, il tipo di dati DATE può archiviare sia data che ora. Azure Synapse archivia data e ora in tipi di dati DATE, TIME e DATETIME separati. Quando si esegue la migrazione di colonne DATE di Oracle, verificare se archiviano sia data che ora o solo una data. Se archiviano solo una data, eseguire il mapping della colonna a DATE, in caso contrario a DATETIME.

  • Aritmetica DATE: Oracle supporta la sottrazione di una data da un'altra, ad esempio SELECT date '2018-12-31' - date '2018-1201' from dual;. In Azure Synapse è possibile sottrarre le date usando la funzione DATEDIFF(), ad esempio SELECT DATEDIFF(day, '2018-12-01', '2018-12-31');.

    Oracle può sottrarre numeri interi dalle date, ad esempio SELECT hire_date, (hire_date-1) FROM employees;. In Azure Synapse è possibile aggiungere o sottrarre numeri interi dalle date usando la funzione DATEADD().

  • Aggiornamenti tramite viste: in Oracle è possibile eseguire operazioni di inserimento, aggiornamento ed eliminazione in una vista per aggiornare la tabella sottostante. In Azure Synapse, queste operazioni vengono eseguite su una tabella di base, non in una visualizzazione. Se una tabella Oracle viene aggiornata tramite una vista potrebbe essere necessario riprogettare l'elaborazione ETL.

  • Funzioni predefinite: la tabella seguente illustra le differenze nella sintassi e nell'utilizzo di alcune funzioni predefinite.

Funzione di Oracle Descrizione Equivalente di Synapse
ADD_MONTHS Aggiunge un numero di mesi specificato DATEADD
CAST Convertire un tipo di dati predefinito in un altro CAST
DECODIFICA Valuta un elenco di condizioni Espressione CASE
EMPTY_BLOB Crea un valore BLOB vuoto Costante 0x (stringa binaria vuota)
EMPTY_CLOB Crea un valore CLOB o NCLOB vuoto '' (stringa vuota)
INITCAP Converte in maiuscolo la prima lettera di ogni parola Funzione definita dall'utente
INSTR Trova la posizione di una substring in una stringa CHARINDEX
ULTIMO_GIORNO Ottiene l'ultima data del mese EOMONTH
LUNGHEZZA Ottiene la lunghezza della stringa in caratteri LEN
LPAD Aggiungere alla stringa riempimento a sinistra fino alla lunghezza specificata Espressione che usa REPLICATE, RIGHT e LEFT
MOD Ottiene il resto di una divisione di un numero per un altro Operatore %
MONTHS_BETWEEN Ottiene il numero di mesi tra due date DATEDIFF
NVL Sostituisce NULL con un'espressione ISNULL
SUBSTR Restituisce una sottostringa da una stringa SUBSTRING
TO_CHAR per datetime Convertire datetime in stringa di testo CONVERT
TO_DATE Convertire una stringa in data e ora CONVERT
TRADURRE Sostituzione uno a uno di caratteri singoli Espressioni che usano REPLACE o una funzione definita dall'utente
TRIM Taglia i caratteri iniziali o finali LTRIM e RTRIM
TRUNC per data e ora Tronca data e ora Espressioni che usano CONVERT
UNISTR Converte i punti di codice Unicode in caratteri Espressioni che usano NCHAR

Funzioni, stored procedure e sequenze

Quando si esegue la migrazione di un data warehouse da un ambiente maturo come Oracle, è probabile che sia necessario eseguire la migrazione di elementi diversi da tabelle e viste semplici. Controllare se gli strumenti all'interno dell'ambiente Azure possono sostituire le funzionalità di funzioni, stored procedure e sequenze perché in genere è più efficiente usare gli strumenti predefiniti di Azure rispetto a ricodificare le funzioni Oracle.

Come parte della fase di preparazione, creare un inventario di oggetti di cui è necessario eseguire la migrazione, definire un metodo per gestirli e allocare risorse appropriate nel piano di migrazione.

Strumenti Microsoft come SSMA per Oracle e i servizi di migrazione del database di Azure, oppure prodotti e servizi di migrazione di terze parti possono automatizzare la migrazione di funzioni, stored procedure e sequenze.

Suggerimento

I prodotti e i servizi di terze parti possono automatizzare la migrazione di elementi non dati.

Le sezioni seguenti descrivono la migrazione di funzioni, procedure memorizzate e sequenze.

Funzioni

Come per la maggior parte dei prodotti di database, Oracle supporta funzioni definite dall'utente e di sistema all'interno di un'implementazione SQL. Quando si esegue la migrazione di una piattaforma di database legacy ad Azure Synapse, è in genere possibile eseguire la migrazione di funzioni di sistema comuni senza modifiche. Alcune funzioni di sistema potrebbero avere una sintassi leggermente diversa, ma tutte le modifiche necessarie possono essere automatizzate.

Per le funzioni di sistema Oracle o le funzioni arbitrarie definite dall'utente che non hanno equivalenti in Azure Synapse, ricodificarle usando il linguaggio di ambiente di destinazione. Le funzioni definite dall'utente Oracle vengono codificate in PL/SQL, Java o C. Azure Synapse usa il linguaggio Transact-SQL per implementare funzioni definite dall'utente.

Procedure memorizzate

La maggior parte dei prodotti di database moderni supporta l'archiviazione delle procedure all'interno del database. Oracle offre il linguaggio PL/SQL a questo scopo. Una stored procedure contiene in genere istruzioni SQL e logica procedurale e restituisce dati o uno stato.

Azure Synapse supporta stored procedure con T-SQL, quindi sarà necessario codificare tutte le stored procedure sottoposte a migrazione in T-SQL.

Sequenze

In Oracle una sequenza è un oggetto di database denominato, creato tramite CREATE SEQUENCE. Una sequenza offre valori numerici univoci tramite i metodi CURRVAL e NEXTVAL. È possibile usare i numeri univoci generati come valori di chiave surrogata per le chiavi primarie. Azure Synapse non implementa CREATE SEQUENCE, ma è possibile implementare sequenze usando colonne IDENTITY o codice SQL che genera il numero di sequenza successivo in una serie.

Usare EXPLAIN per convalidare SQL legacy

Suggerimento

Usare query reali dai log delle query di sistema esistenti per individuare potenziali problemi di migrazione.

Supponendo un modello di dati migrato come-per-come in Azure Synapse con gli stessi nomi di tabella e colonna, un modo per testare SQL Oracle legacy per verificare la compatibilità con Azure Synapse è:

  1. Acquisire alcune istruzioni SQL rappresentative dai log della cronologia delle query di sistema legacy.
  2. Anteporre a tali query l'istruzione EXPLAIN.
  3. Eseguire le istruzioni EXPLAIN in Azure Synapse.

Qualsiasi SQL incompatibile genererà un errore e le informazioni sull'errore possono essere usate per determinare la scala dell'attività di ricodifica. Questo approccio non richiede il caricamento di dati nell'ambiente Azure, ma è sufficiente creare le tabelle e le viste pertinenti.

Riepilogo

Le installazioni Oracle legacy esistenti vengono in genere implementate in modo da rendere relativamente semplice la migrazione ad Azure Synapse. Entrambi gli ambienti usano SQL per le query analitiche su volumi di dati di grandi dimensioni e in genere usano una forma di modello di dati dimensionale. Questi fattori rendono le installazioni Oracle un buon candidato per la migrazione ad Azure Synapse.

Per riepilogare, i suggerimenti per ridurre al minimo l'attività di migrazione del codice SQL da Oracle ad Azure Synapse sono:

  • Esegui la migrazione del modello di dati esistente così com'è per ridurre al minimo i rischi, il lavoro e il tempo di migrazione, anche se è pianificato un modello di dati diverso, come un data vault.

  • Comprendere le differenze tra l'implementazione di Oracle SQL e l'implementazione di Azure Synapse.

  • Usare i metadati e i log di query dell'implementazione Oracle esistente per valutare l'impatto della modifica dell'ambiente. Pianificare un approccio per attenuare le differenze.

  • Automatizzare il processo di migrazione per ridurre al minimo i rischi, il lavoro richiesto e il tempo di migrazione. È possibile usare strumenti Microsoft come Servizi Migrazione del database di Azure e SSMA.

  • Prendere in considerazione l'uso di strumenti e servizi di terze parti per semplificare la migrazione.

Passaggi successivi

Per altre informazioni sugli strumenti Microsoft e di terze parti, vedere l'articolo successivo di questa serie: Strumenti per la migrazione di data warehouse Oracle ad Azure Synapse Analytics.