Hinweis
Für den Zugriff auf diese Seite ist eine Autorisierung erforderlich. Sie können versuchen, sich anzumelden oder das Verzeichnis zu wechseln.
Für den Zugriff auf diese Seite ist eine Autorisierung erforderlich. Sie können versuchen, das Verzeichnis zu wechseln.
Note
Community interest groups have now moved from Yammer to Microsoft Viva Engage. To join a Viva Engage community and take part in the latest discussions, fill out the Request access to Finance and Operations Viva Engage Community form and choose the community you want to join.
This article provides information about the file upload control. This control lets users upload files.
Overview
The file upload control lets users upload a file. It also lets developers control the upload process and manage the file that is uploaded, based on their requirements.
The file upload control can have three styles. You control the style by using the Style property.
- The Standard style shows the file name field together with Browse, Upload, and Cancel buttons.
- The Minimal style shows only the Browse button.
- The MinimalWithFileName style shows the file name field and the Browse button.
The FileTypesAccepted property of the file upload control lets you limit the types of files that users can upload. The file types that users can upload are primarily controlled by the associated upload strategy. The FileTypesAccepted property on the file upload control should be used only if further restrictions are required. If the upload control tries to specify file types that are restricted by the upload strategy, the Browse button becomes unavailable.
| Allowed file types | Allowed file types from the upload strategy | Final result |
|---|---|---|
| ".jpg,.png" | ".jpg,.png,.gif,.txt" | ".jpg,.png" |
| "image/png" | "image/*" | "image/png" |
| "image/*" | "image/png" | The Browse button is unavailable. |
| ".jpg,.png,.gif,.txt" | ".jpg,.png" | The Browse button is unavailable. |
You can use the OnBrowseButtonClicked, OnUploadAttemptStarted, and OnUploadCompleted overrides to hook into the various stages of the file upload process. You can also create custom file upload strategies and associate them with a file upload control by using the FileUpload Strategy Class property.
Design classes
There are two base classes that developers can work with for the file upload control:
- Upload strategy class – This base class lets developers control various parameters that should be enforced for uploaded files, such as the types of files that a user can upload and the maximum size of a file. It also lets developers determine where and how the uploaded file should be stored. All derived classes used for upload strategies must inherit from the abstract FileUploadStrategyBase class.
- Upload result class – This base class lets developers access the details of a file that was uploaded by a user, such as its name, content type, and upload status. It also lets developers open and delete the corresponding file. All derived classes used for specializing upload results must inherit from the abstract FileUploadResultBase class.
The framework provides a default upload strategy class that is named FileUploadTemporaryStorageStrategy and a default upload result class that is named FileUploadTemporaryStorageResult. This upload result class stores uploaded files to the temporary blob storage and provides a download URL. Developers can also implement their own custom upload strategy and upload result classes as required. For the upload strategy, two abstract methods from the FileUploadStrategyBase class must be implemented: uploadFile and getResultClassName. The uploadFile method handles where and how the file is stored. The getResultClassName method retrieves the upload result class that is used in this strategy. The FileUploadResultBase class has fields for the file name, the upload status, the content type of the file, and the log message. This class can be extended as required. All new properties should be able to be serialized and deserialized. The openResult method opens the file as a stream, and the deleteResult method deletes the file from the corresponding data storage.
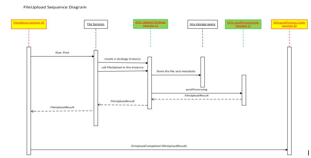
Sequence diagram
The file upload control accepts the file and upload strategy in the client, and sends them to the file services. The file services start a new session, create an instance of a strategy class, and call the uploadFile method. When the uploadFile method has finished storing the file in the data source, a file upload result class returns to the file services. This class is sent back to the client, which might trigger the OnUploadCompleted event to deal with the post-process.
Scanning uploaded files for viruses and malicious code
Before you upload a file into the system, you might want to scan it for viruses or malicious code. Therefore, in version 10.0.12 and later, an extension point is available so that customers can integrate the file scanning software of their choice into the file upload process. Similar extension points are also available for scanning attachments. For more information about those extension points, see Configure document management.
Important
Out of the box, finance and operations apps don't scan files for viruses and malicious code, and we don't recommend specific software for file scanning. Instead, customers are responsible for choosing their own file scanning software, and for adding the appropriate code to the delegate handlers so that they can use the software or service of their choice to scan files.
In particular, the FileUploadResultBase class exposes the delegateScanStream() delegate. This delegate applies to any file upload scenario where the Upload strategy class has been specialized. The upload process will fail if the scanning service determines that the file is malicious.
Implementation details
The following example of the ScanDocuments class shows boilerplate code for the handler. For general information about how to implement handlers for delegates, see EventHandlerResult classes in request or response scenarios.
public final class ScanDocuments
{
[SubscribesTo(classStr(FileUploadResultBase), staticDelegateStr(FileUploadResultBase, delegateScanStream))]
public static void FileUploadResultBase_delegateScanStream(System.IO.Stream _stream, EventHandlerRejectResult _validationResult)
{
if (!ScanDocuments::scanStream(_stream))
{
_validationResult.reject();
}
}
private static boolean scanStream(System.IO.Stream _stream)
{
/*
Custom implementation required for connecting to a scanning service
If document scanning process found an issue, return false; otherwise, return true;
*/
return true;
}
}

